0x01 全景图
本篇文章会根据下面这张全景图,来讲解从开机到第一行linux内核代码执行,之间的全部过程。

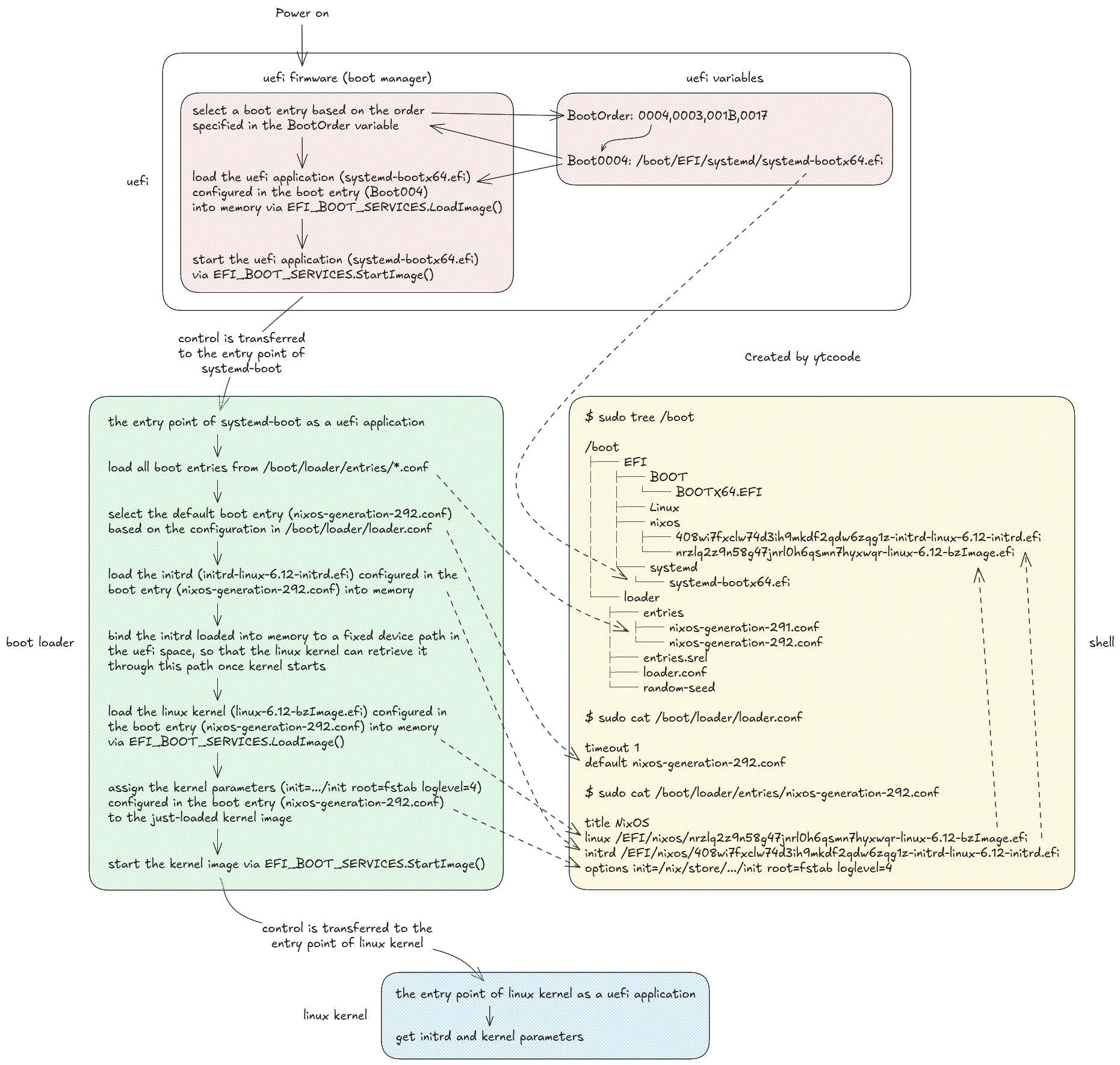
0x02 从开机到boot loader
电脑开机后,内嵌到主板上的uefi系统固件就会开始执行。
固件的英文是firmware, 它是一种介于软件software和硬件hardware之间的,内嵌到硬件上的软件。
uefi固件开始执行后,会先检测并初始化系统硬件,然后在它内部一个叫做boot manager的组件就开始执行。
uefi boot manager的作用,就是寻找并启动一个uefi应用程序。
所谓uefi应用程序,就是一个以PE32+格式存储的程序文件。
PE32+文件格式,是 uefi规范中指定的,uefi应用程序使用的存储格式,它和Windows程序使用的 存储格式 是一样的。
另外,linux程序使用的存储格式是 ELF,mac程序使用的存储格式是Mach-O。
定义程序的存储格式,是为了在执行程序时,程序的执行者,比如操作系统,可以找到程序的代码在哪里,数据在哪里。
综上我们可知,任何程序只要是以PE32+文件格式存储的,且符合uefi规范的,都可以被uefi直接执行。
linux内核默认也被编译成了PE32+文件格式,所以它也是可以被uefi直接执行的。
不过通常情况下我们不会这么做,我们一般会在uefi和linux内核之间,添加一个boot loader,然后让boot loader启动linux内核。
这样做的好处是,我们可以非常方便的配置要传递给内核的initrd文件,以及各种参数等。
总之,增加一个boot loader层,给我们带来了更多的灵活性。
现在主流的boot loader有两个,一个是grub,一个是systemd-boot。
grub虽然功能更强大些,但它配置方式太复杂了,所以对于日常使用,我更推荐功能足够但配置非常简单的systemd-boot。
而且systemd-boot是被集成到了systemd里的,也就是说,只要你机器上装了systemd,systemd-boot也就自动装好了,是可以直接使用的。
因为现在主流的linux发行版都使用systemd作为init程序,所以默认情况下,systemd都是已经安装了的,所以systemd-boot也是已经安装了的。
另外说一句,systemd真的是一个大而全的重型武器,非常好用。
鉴于systemd-boot的各种优点,本文就以systemd-boot作为boot loader,来讲解启动流程。
systemd-boot作为一个boot loader,是要被uefi启动的,所以它也是以PE32+文件格式存储的,即它也是一个uefi应用程序。
不过对于uefi的boot manager来说,它并不管它要启动的应用程序是什么,它只要求被启动的应用程序,是一个符合uefi规范的应用程序就好。
下面我们来讲下,uefi中boot manager的执行逻辑。
在uefi空间里面,除了有uefi固件代码,还有很多的uefi变量。
每一个uefi变量就是一个类似于硬盘的存储单元,即在断电之后,变量里存储的数据不会丢失。
uefi规范里面定义了 很多用于各种用途的变量。
其中有一个变量,就是和启动相关的,它就是BootOrder。
BootOrder变量里存储的,是一个可执行的uefi程序列表。
uefi的boot manager在运行期间,就是从BootOrder里获取这些uefi程序,然后根据这些程序在BootOrder里的位置,依次尝试执行它们,直到有一个成功。
这其实就是uefi boot manager的主体逻辑。
另外要注意,BootOrder变量里并不是直接存储各uefi程序的文件路径的,它存储的,其实是一些以Boot作为前缀的uefi变量名。
就像文章最开始那张图里展示的,BootOrder变量里存储的其实是 Boot0004, Boot0003, Boot001B, Boot0017 等uefi变量。
而这些以Boot作为前缀的uefi变量,它们里面才存储了要执行的uefi程序的文件路径。
又比如文章最开始那张图里展示的,Boot0004变量里存储的uefi应用程序所在路径为 /boot/EFI/systemd/systemd-bootx64.efi,它指向的其实就是 systemd-boot。
uefi的boot manager在从BootOrder变量里挑选出一个合适的uefi程序后,它就会使用 EFI_BOOT_SERVICES.LoadImage() 函数,将这个uefi程序加载到内存, 然后再使用 EFI_BOOT_SERVICES.StartImage() 函数,启动这个uefi程序。
如果这两步都没有发生错误,说明这个uefi程序启动成功。
此时,控制流就会跳转到这个uefi程序的入口函数,然后开始执行这个uefi程序里面的相关代码。
至此,uefi中boot manager的生命周期也就结束了。
最后,我们再来实际查看下真实机器上的这些uefi变量。
我们可以使用 efibootmgr 命令,来查看所有和启动相关的uefi变量:

当然,我们也可以使用这个命令,来添加/修改/删除这些uefi变量,其实就是在修改uefi boot manager的启动逻辑。
另外,我们还可以通过 efivar 命令,来查看或修改所有的uefi变量:

因为机器上uefi变量非常多,所以这里只展示了前20条,大家如果有兴趣的话,可以在自己机器上试一下。
最后再说一下,uefi boot manager选择要执行的uefi程序这一步,用户是可以介入的。
我们在电脑开机后,先进入到uefi的配置界面:

然后在这里,就可以选择你想要执行的uefi程序。
比如上图中的第三项,就是启动usb里的uefi程序。
我们一般用usb安装操作系统时,就是通过这种方式,来让uefi启动usb里的iso镜像文件的。
0x03 从boot loader到linux内核
上文说过,boot loader我们选择的是systemd-boot。
因为systemd-boot是有 源码 的,所以了解它内部的运行机制也相对较容易些。
systemd-boot作为uefi应用程序的入口函数是 efi_main。
在它的内部,主要做了以下几件事,接下来我们就根据文章最开始的全景图来对照讲解。
它先从 /boot/loader/entries/ 目录里加载所有以 .conf 结尾的文件,每个文件是一个启动项。
然后再从 /boot/loader/loader.conf 全局配置里,找到默认启动项。
看全景图,/boot/loader/loader.conf 文件里配置的默认启动项是 nixos-generation-292.conf。
其实在这一步之后,systemd-boot还会显示一个菜单,让用户可以选择其他启动项。
但因为这一过程并不影响对systemd-boot启动流程的理解,所以就不详细讲了。
systemd-boot在获得了一个启动项之后,就开始尝试运行该启动项里配置的linux内核。
但在此之前,它还要做一些准备工作。
比如,它会先把在启动项 nixos-generation-292.conf 里配置的initrd文件加载到内存,然后再把内存里的initrd数据绑定到uefi空间的一个固定设备路径上。
这样后续内核启动时,就可以通过这个uefi设备路径,找到对应的initrd。
initrd是一个打包文件,linux内核在启动时,会把它解压到内存根文件系统里的根目录下。
然后,等linux内核都初始化完毕之后,内核就会开始尝试执行内存根目录下的init程序。
这个init程序其实还不是我们经常说的,真正意义上的init程序。
它只是linux内核执行的第一个用户程序。
该init程序的作用,就是找到并挂载真正的根文件系统,这个一般是在硬盘上,然后再把控制权限转交给真正根文件系统下的init程序。
第一个init程序,也就是initrd里的init程序,一般是shell脚本,当然也可以是systemd。
第二个init程序,也就是真正根文件系统下的init程序,一般是systemd。
至于init程序为什么要分成两个,在这里我们就不展开讲了,等后面讲linux内核启动流程时,再详细讲。
我们再回到systemd-boot的启动流程。
在加载完并初始化好initrd之后,systemd-boot就会使用uefi里的 EFI_BOOT_SERVICES.LoadImage() 函数,将启动项 nixos-generation-292.conf 里配置的linux内核加载到内存。
然后再将启动项 nixos-generation-292.conf 里配置的内核参数,赋值到刚加载的内核镜像的对应字段上,这样内核在启动时,就可以通过某些uefi函数,来获取这些内核参数了。
最后,systemd-boot再使用uefi里的 EFI_BOOT_SERVICES.StartImage() 函数,启动这个内核镜像。
至此,控制流就会跳转到linux内核作为uefi应用的入口函数,systemd-boot的生命周期也就结束了。
从上文我们可以看到,systemd-boot的启动流程和uefi的启动流程是很类似的,它们都是使用uefi中boot services里的 LoadImage 和 StartImage 函数,来加载并启动uefi应用程序的。
由此我们可以得知,systemd-boot不仅可以用来启动linux内核,还可以用来启动任意的uefi应用程序。
这也是为什么systemd-boot的官方文档,把它称为uefi boot manager,而非 boot loader 的原因。
不过我们主要是用systemd-boot加载linux内核,所以为了便于大家理解,我们还是称之为 boot loader。
另外我们还可以看到,使用uefi直接启动linux内核,和使用systemd-boot间接启动内核,它们之间是没有本质区别的,最终控制流都会跳转到linux内核作为uefi应用的入口函数,然后开始执行linux内核的相关代码。
至于linux内核作为uefi应用的入口函数是什么,这个我们在linux内核启动流程里再讲。
0x04 树形图
因为从开机到第一行内核代码执行这一过程,也算是linux内核启动流程的一部分,所以这篇文章中讲的各个步骤,在 linux内核启动流程树形图 里也都有展示,大家可以前往看下。
0x05 其他
我开设了很多 linux 内核课程,这些课程会分篇章、系统性的讲解 linux 内核源码,有对内核源码感兴趣的,可以扫描右侧的二维码,加我微信,报名课程。